Снятие лога в АТС с помощью Wireshark
Wireshark — это программа для захвата и анализа сетевого трафика. Она предоставляет удобный графический интерфейс для просмотра и детального изучения пакетов, что помогает в диагностике и решении сетевых проблем.
Скачайте Wireshark по ссылке. Установка по умолчанию.
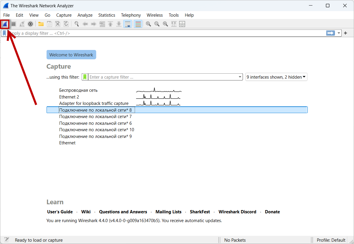
Запустите Wireshark. Левой кнопкой мыши выделите сеть, по которой будете анализировать трафик и нажмите на синий значок акулы.
Воспроизведите Вашу проблему, совершите тестовый звонок.
Для остановки нажмите на значок:
Last updated
Was this helpful?

